February 16, 2022 • ☕️ 3 min read
Ada banyak cara mempromosikan pesan dakwah Islam melalui Online.
Daripada hanya menampilkan halaman situs di server pusat data, manfaat pesan dakwah pada titik Akses Poin WIFI yang tersebar akan lebih mendekatkan interaksi pendakwah dan pengguna di lokasi tersebut.
Model konektivitas terdistribusi jaringan berbasis WIFI adalah bagian terdekat dari aktivitas harian pengguna yang dapat menjadi jalan menyampaikan pesan positif tentang Islam.
Disclaimer: WIFI dakwah merupakan proyek pengabdian kepada masyarakat sejak tahun 2017 yang diberikan secara gratis oleh sebuah Masjid An-Nur yang terletak di Kota Tangerang yang berpenduduk padat. Proyek pengabdian ini termasuk prototipe yang pernah diuji di 3 kota lainnya, Jakarta, Bogor, dan Bandung.
WIFI dakwah ini menampilkan informasi & notifikasi pesan teks Sort Message Service interaktif mengenai segala hal tentang pesan-pesan Islam. Implementasinya pada titik (Access Point) AP WIFI yang tersebar, dimana dapat dikontrol secara centralized (terpusat).
Ditulisan ini akan menjelaskan step instalasi fitur baru berupa Notifikasi Whatsapp yang merupakan bagian dari pemeliharaan berkelanjutan untuk meningkatkan kualitas sistem yang efektif dan efisien.
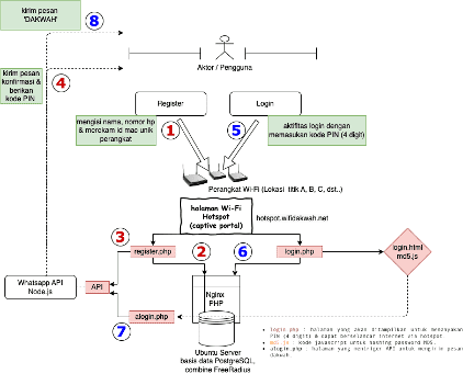
Diagram Alir Aktifitas Pengguna WIFI Dakwah [ sumber: arsip pribadi, 2021 ]
Ada 2 (dua) aktifitas dari sisi pengguna, yaitu pendaftaran dan login. Karena sistem yang dibangun sudah terpusat, proses pendaftaran dan proses login dapat dilakukan dari titik lokasi WIFI manapun secara realtime.
Pada Gambar 1 merupakan Diagram Alir proses berjalannya sistem, dimana pada nomor langkah merah adalah aktifitas pendaftaran, dan langkah biru aktifitas login.
Untuk bisa memanfaatkan layanan WIFI Hotspot Dakwah, pada tahap pertama, sebagai pengguna yang masih baru akan diminta data nama, alamat, dan nomor handphone untuk mendapatkan kode PIN (4 digit) yang akan dikirim melalui Whatsapp di tahap keempat.
Kode PIN yang telah diperoleh dapat digunakan untuk melakukan proses login yang digambarkan di tahap kelima.
Pada saat proses login, secara bersamaan akan mendapatkan notifikasi pesan Dakwah “Assalamualaikum, nama pengguna, Disclaimer: Pesan ini otomatis dikirim dari sistem Wi-Fi Masjid, dilanjut dengan pesan Sabda Baginda Rasulullah SAW” yang terlihat pada tahap kedelapan yang menandakan fasilitas internet dari WIFI dakwah dapat digunakan dengan sebaiknya.
Langkah kedelapan, pesan dakwah akan otomatis terkirim berulang setiap kali pengguna melakukan aktifitas login pada halaman Wi-Fi.
Otomatisasi pesan berbasis mekanisme API (Application Programming Interface) dipicu dari pemograman PHP pada halaman website Captive Portal yang diakses pengguna.
Berikut interkasi sistem pada program PHP Native dengan API Whatsapp digambarkan dalam Gambar 4. Kode snippet PHP-cURL tersebut adalah hasil generate dari aplikasi Postman saat pembuatan dan pengetesan dengan metode POST.
Dalam snippet PHP-cURL, ada 2 (dua) buah variabel, yaitu number & message. Format ini di sesuaikan dengan API Whatsapp berbasis whatsapp-web.js, modul NodeJS dibawah lisensi Apache License.
Dengan teknologi jaringan WIFI dapat dilakukan otomasisasi notifikasi pesan positif tentang Islam lebih dekat yang menjadi perbedaan dari penelitian sebelumnya.
Thank you kang Saripudin, S.T, M.T yang memimpin proyek pengabdian ini dan atas pengajaran ilmu pemrograman yang bermanfaat, juga kepada pengurus DKM Masjid An-Nur bapak Suherman yang telah memberikan waktu dan kesempatan bekerja bersama di proyek pengabdian pada lingkungan masyarakat sekitar masjid An-Nur Tangerang.
Back to Blog list • Edit on GitHub • Discuss on Twitter

Personal blog by A Rahman.
Menulis untuk mengingatnya.